Prima di cominciare questo tutorial assumo che:
git.exe. (~ 3 min. , segui il tutorial sul sito)Per verificare la corretta installazione di Git entra su RStudio, poi apri il terminale i.e. “Terminal”, Si trova accanto alla “Console” da dove si eseguono i comandi in R. Nel caso tu avessi difficoltà a trovarlo su Windows premi contemporamente Alt+Shift+M, su Mac Cmd+Shift+M (da verificare). Se ancora non vedi il terminale Shift+Alt+T (Tools > Terminal > Move Focus to Terminal). Qaundo sei sul terminale esegui i seguenti comandi:
which git
La risposta del terminale dovrebbe essere qualcosa come: /usr/local/bin/git.
Successivamente esegui:
git --version
L’ultima versione di git disponibile è la 2.31.1. Corrisponde a quella installata? Se sì procedi al prossimo punto.
Se invece non corrisponde o compare qualche altro errore sentiti libero di mandarmi una mail.
Se invece hai installata una versione precedente di git non occorre aggiornarla alla più recente per questo tutorial, anche se dovresti considerare l’idea di farlo in un prossimo futuro.
Tutte le volte che incontri un termine che non conosci o non ricordi passa a fare una visita al glossario dei termini, ti darà una mano a fissare i concetti.
Di solito si comincia inizializzando una repository su GitHub. Inizializzare una repo significa creare una cartella online. Per questo step non hai assolutamente bisogno di un collaboratore/collega.
Abituati a pensarla sempre in questi termini:
Un nuovo progetto comincia sempre con una nuova repo.
Cominciare una nuova repo direttamente da GitHub.com è estremamente semplice:
Per questo esercizio abbiamo deciso di creare una dummy repo.
(scegli il nome che vuoi, non sia mai che ti suggerisca cosa fare!)
Già fatto 😄. Il risultato finale è il seguente:

Rircoda: il tasto verde “Clone and Download”, nell’ultima versione di GitHub è chiamato “Code”, poco importa. Quel tasto è un mattone importantissimo per quello che vedremo durante questo tutorial e ci sarà molto utile tra poco!
Dato il fatto che useremo Git(Hub) per amministrare esclusivamente scripts R/Rmarkdown, l’integrazione di RStudio con Git fa proprio al caso nostro fornendo un’interfaccia facile e intuitiva come VCS (Version Control System) e permettendoci di rimanere all’interno di un’unica IDE. Esistono altri git clients, detti SCM, che si differenziano per ulteriori funzionalità e offerta di piani: alcuni clients sono per intero a pagamento, alcuni offrono un piano freemium con limitazioni e altri totalmente open source, qui una lista completa di tutte le offerte disponibili.
Alcuni personalmente sperimentati:
Attenzione: Sii assolutamente sicuro che tu abbia installato i requisiti del setup al paragrafo 1.
Nel caso tu non lo avessi fatto:
Quando sono installati e funzionano correttamente allora:
Per cominciare ad utilizzare lo strumento di versioning dobbiamo impostare una configurazione, fortunatamente lo facciamo una tantum.
Per prima cosa è necessario indicare ad RStudio dove si trova l’executable di Git (il file tramite cui Git esegue i comandi).
Tools > Global OptionsGit/SVN.Se non ti ricordi o non sai dove hai installato git e l’eseguibile di git (il punto 4 dei passaggi precedenti) allora apri il terminale da Windows con WIN+R e scrivi cmd e premi invio (su Mac apri Bash). Aperto il prompt comandi scrivi where git e premi invio, il prompt ti risponderà dove si trova il file. confronta la tua risposta con la mia: C:/Program Files (x86)/Git/bin/git.exe, è simile? Se sì procedi avanti.
Se invece riscontri ancora problemi con la ricerca dai un’occhiata a questa risorsa.

Adesso dobbiamo comunicare a GitHub chi siamo, con l’obiettivo di stabilire una connessione tra la nostra interfaccia di sviluppo locale IDE (RStudio) e l’account online di GitHub. Per farlo git ha bisogno delle credenziali di GitHub, cioè username e GitHub email:
Tools > Shell e apri shellgit config --global user.name "mygithubusername"
git config --global user.email "my.name@gmail.com"

Mi raccomando usa il tuo username GitHub, il mio è NiccoloSalvini!
Per verificare che tutta la configurazione sia andata a buon fine esegui questo comando: git config --global --list
Se la configirazione ha avuto esito positivo allora congratulazioni, il tuo setup è finito! 👍
usethisSe sei scomodo con la configurazione da terminale, recentemente il pacchetto usethis ha introdotto una serie di funzioni per interagire direttamente con Git e GitHub. Qui copriamo solo lo “handshake” tra Git e RStudio, ma usethis copre molte altre operazioni come la Pull Request, creazione di documentazione e di file Mardown precomilati (Lincenze, Codice di Condotta etc.). una sezione sarà interamente dedicata al set up completo tramite usethis:
## Installa il pacchetto se necessario (solo una volta)
## install.packages("usethis")
library(usethis)
use_git_config(user.name = "Jane Doe", user.email = "jane@example.org")Per verificare la corretta configurazione esegui lo stesso comando da terminale:
git config --global --list
Prima abbiamo inizializzato una repo online e abbiamo configurato git per cooperare con RStudio. Adesso possiamo cominciare a lavorare sul codice localmente scaricando la repo sul laptop. RStudio provvede ad occuparsi di tutto questo in una maniera molto conveniente e facile.
File > New Project..., seleziona Version Control e scegli GitPer avere l’indirizzo HTTPS di clone della repo é sufficiente cliccare sopra code e premere sul piccolo bottone accanto all’indirizzo per copiare direttamente su clipboard (in alternativa seleziona e copia tutto l’url).

Un esempio di setup del progetto utilizzando una repo Git può essere questo:

Cerca la cartella che corrisponde alla git repo nella destinazione al punto 4 dell’esercizio. Il contenuto della cartella corrisponde a quello che c’è nella repo online?
.gitignoreQuando si inizia un nuovo progetto in RStudio con R e git, allo stesso modo in Pycharm e VScode con Python e tanti altri IDE x linguaggi è utile (anche se non proprio indispensabile) aggiungere il file .gitignore se non esiste già. E’ infatti possibile in fase di inizializzazione della repo online, direttamente da GitHub, creare il .gitignore default o custom (se hai difficoltà a comporre il file .gitignore assicurati di trovare un progetto simile al tuo su GitHub e copia il contenuto, in alternativa naviga in questo strumento online gratuito speficificando i software che utilizzi e in automatico questo comporrà il perfetto .gitignore). Il file .gitignore definisce tutti quei files che non devono finire nella repo online per diversi motivi, eccone alcuni:
.Renviron o.Rprofile (link al misc dove tratto l’argomento).RData.Rhistory e .Rapp.historymyprojectname.Rproj.Ruserdata*.utf8.md e *.knit.md.*_cache/ o /cache/.httr-oauth/*.tar.gz; files di risposta in seguito ad un R CMD check come /*.Rcheck/bookdownRimandendo sullo stretto necessario, se non esiste già, possiamo aggiungere un file di testo (File > New File > Text File) rinominandolo .gitignore e copiare il seguente testo myprojectname.Rproj, avendo cura di cambiare “myprojectname” col nome del proprio progetto. Ecco come appare un .gitignore standard suggerito da GitHub per R.
Ed ecco invece un esempio minimale nell’esercizio:
git pane (la tab dove c’è scritto Git),....Proj e seleziona nel men+ a tendina Ignore....gitignore è correttamente aggiornato, poi clicca Save.Visto che il nostro porgetto dummy è rinominato favourite-fruit-color, il corrispondente .Rproj file è favourite-fruit-color.Rproj. Cliccando il tasto destro del muose sul file è possibile selezionare ignora:

Ecco alcune linee guida su quando è necessario usare il file .gitignore:
Nota che la sintassi del .gitignore è molto intuitiva e permette tramite wildcards di estendere l’ingnore a tutti i files con la medesima estensione ( per esempio *.Rproj) o con il medesimo prefisso o suffisso.

Controllla il contenuto del .gitignore, se sei soddisfatto premi Save:

commitVisto che il .gitignore è stato modificato, git ha registrato un cambiamento nella repo locale che non è nella repo online di GitHub. Allora data la nuova aaggiunta/modifica del presistente .gitignore possiamo fare il commit di questo cambiamento e allegare un messagio che dia una spigazione di quello che abbiamo fatto.
git pane.gitignoreCommitcommit message e clicca commitClose per rimuovere il summary del commitAdesso lo stato del .gitignore prima che il file venga committato è giallo con un punto interrogativo accanto ?. Questo significa che Git ha notato un cambiamento in quel file (aggiunta o riduzione di una linea di codice).

Spuntando la casella accanto al .gitignore (oppure selezionandolo e premendo invio) e cliccando su Commit si apre una finestra di dialogo dove viene chiesto a destra di inserire un messaggio di commit Commit message (immagine sotto). Ogni messaggio di commit ha un header, cioè un titolo dove viene spesso riassunto il cuore di quello che è stato fatto per poi lasciare uno spazio bianco sotto l’header ed elencare quali sono materialemente le operazioni fatte ed il motivo. Il messaggio di commit è una vera e propria arte deve essere semplice, chiaro e sempre nell’ottica di far capire ad un terzo, molto probabilmente te nel futuro cosa tu abbia fatto e perchè lo hai fatto. Questo post può aiutarti a scrivere in maniera più efficace un commit seguendo alcune linee guida.
Alcuni SCM (non quello intgrato nella IDE di RStudio) prevedono la possibilità di creare un template per il commit, cosicchè ogni volta che un file o un gruppo di files viene committato un template di commit viene generato e il processo di revisione del codice è meglio struttuato e più riproducibile, una in “altre risorse” è dedicata proprio a questo.

Dopo questo riceviamo una piccola panoramica tecnica di quello che sta succedendo (quello che è stato aggiunto, quello che è stato tolto, quello che è stato modificato)

E buona pratica committare spesso. Questo permette di spezzettare la logica dello sviluppo del software in tante, piccole e singole operazioni su cui si può intervenire in maniera stagna, cioè senza compromettere i cambiamenti successivi o precedenti. L’uso frequente di commits permette anche di evitare alcuni problemi comuni tra GitHub e l’integrazione del VCS in RStudio.
Un problema è il tempo di attesa per fare il commit, infatti il git pane di RStudio è molto pratico ma è abbastanza lento rispetto ad altri clients. Tuttavia per operazioni piccole e frequenti la percezione è che non si perda tanto tempo. In più, eseguire un commit molto grosso, composto da tanti files o da alcuni pesanti potrebbe richiedere non solo richiedere molto tempo, ma anche generare errori bizzarri difficili da tracciare (related issue link).
README.mdLa documentazione è un aspetto cruciale dello sviluppo di ogni software, prima ancora che per gli altri per te stesso. Il file README.md ti aiuta a capire lo scopo del progetto. Adesso possiamo provare a modificare il file README.md localmente e procedere alla stessa maniera committando i cambiamenti.
README.md direttamente da dentro RStudioRicorda che il report dei cambiamenti nel panel in basso barra in rosso le linee di codice che sono sparite dal file e in verde quelle aggiunte o modificate:

push nel git paneRitorna sul git pane e nota come git ti avverta che “your branch is ahead of ‘origin/master’ by 2 commits”. Questo significa che ancora i tuoi cambiamenti sono in fase di stage e devono ancora essere trasmessi alla repo di GitHub online. Per trasmettere i cambiamenti da locale a GitHub premi push. 
Adesso su GitHub ti risulta che il README.md sia aggiornato? Dove si trova la panoramica dei commits sulla repo online?

Non è per caso noioso tutte le volte rimettere la propria password ogni volta che viene pushato qualcosa alla repo?
Fortunatamente così come per username e mail, anche per la password è possibile fare la stessa cosa usando il protocollo sicuro HTTPS.
More nel git pane e seleziona Shellgit config --global credential.helper storeexit e premi invio per uscire dalla shellIl bottone “More” ha il simbolo di un ingranaggio ⚙️:

Dalla shell esegui il comando git config --global credential.helper store. La shell facendo così dovrebbe aver istruito git che la prossima volta che avrà bisogno delle tue credenziali te le chiederà solo una volta e le manterrà per tutte le operazioni successive.
Come anticipato prima, la buona pratica di sviluppo di software prevede di committare spesso e mappare in modo chiaro e sintetico la relazione tra problema da risolto e codice cambiato/aggiunto. Tuttavia alcune volte questo prevede che l’aggiunta di cambiamenti alla codebase avvenga in due diversi commits. L’interfaccia di RStudio include anche la possibilità di specificare qualche linea di codice nel messagio del commit:

Per riassumere, le diverse fasi che intercorrono tra una operazione di commit e la successiva possono essere:
stage xyz: aggiungi xyz dal commitunstage xyz: rimuovi xyz dal commitdiscard xyz: revert (ritorna indietro) rispetto ai cambiamenti su xyz ( ⚠️ stai attento, questo non può essere riportato indietro! ⚠️ )E xyz può essere
linea singolaselezione di lineechunk di codice
README.md localmentecommit per ogni cambiamento tale che:
stagecommit e clicca su CommitPushare (ancora…)Alcune volte accade, soprattuto in ambienti molto collaborativi o con tanti contributori che più persone lavorino sulle stesse linee di codice. Non c’è da preoccuparsi, adesso impariamo ad amministrare i conflitti e risolverli. Lo faremo creandone uno.
Aggiorna il README.md direttamente online su GitHub, sulla stessa identica linea che hai cambiato nell’esercizio precedente.
Se non ti ricordi o non sai come si fa un cambiamento online, per favore controlla questo tutorial. Osserva poi i risultati online del commit. Ricorda che non c’è bisogno di spingere i cambiamenti Pushando il commit, siamo già online, non serve, infattic contestualmente Pushando cambia immediatamente il contenuto della repo.

Torna indietro su Rstudio e prova a spingere (click push) i cambiamenti locali.
Git ti aiuta avvertendoti che ci sono dei cambiamenti remoti ( remote changes ) sulla stessa repo.

Clicca su Pull per tirare i cambiamenti dentro la tua repo GitHub (fare il download)
Git ti notifica un conflitto i.e. CONFLICT e ti chiede cosa vuoi fare, le operazioni da affrontare sono 2:

Adesso con calma va risolto il conflitto!
Ogni conflitto è sempre evidenziato con la seguente sintassi:
<<<<<<< HEAD
il tuo codice locale
=======
il codice che esiste su GitHub
>>>>>>> origin/master
Per risolvere il conflitto devi decidere quale delle due versioni ti convince di più viceversa e quale vuoi scartare.
Apri il README.md in RStudio:
<<<<<<< HEAD
A simple analysis to visualize my favourite fruit colour.
=======
A simple analysis to discover my favourite fruit color.
>>>>>>> origin/masterScegli solo la versione preferita (in questo caso quella su GitHub):
A simple analysis to discover my favourite fruit colour.Committa il risultato
Clicca su Push per aggiornare GitHub
Se tu dovessi incontrare nuovi conflitti in futuro utilizza il semplice modus operandi che hai appena visto.
Durante lo sviluppo di un progetto nuovi files sono introdotti, e pure questi necessitano di un controllo di versione! Le nuove cartelle insieme ai files possono essere aggiunte e successivamente committate, esattamente come ogni altro cambiamento.
Spuntando la casella accanto al nuovo file/cartella appena aggiunto viene messo in fase stage. Mettere in stage una nuova cartella metterà in automatico ogni file contenuto nella cartella. Non è permesso mettere in stage una cartella vuota!
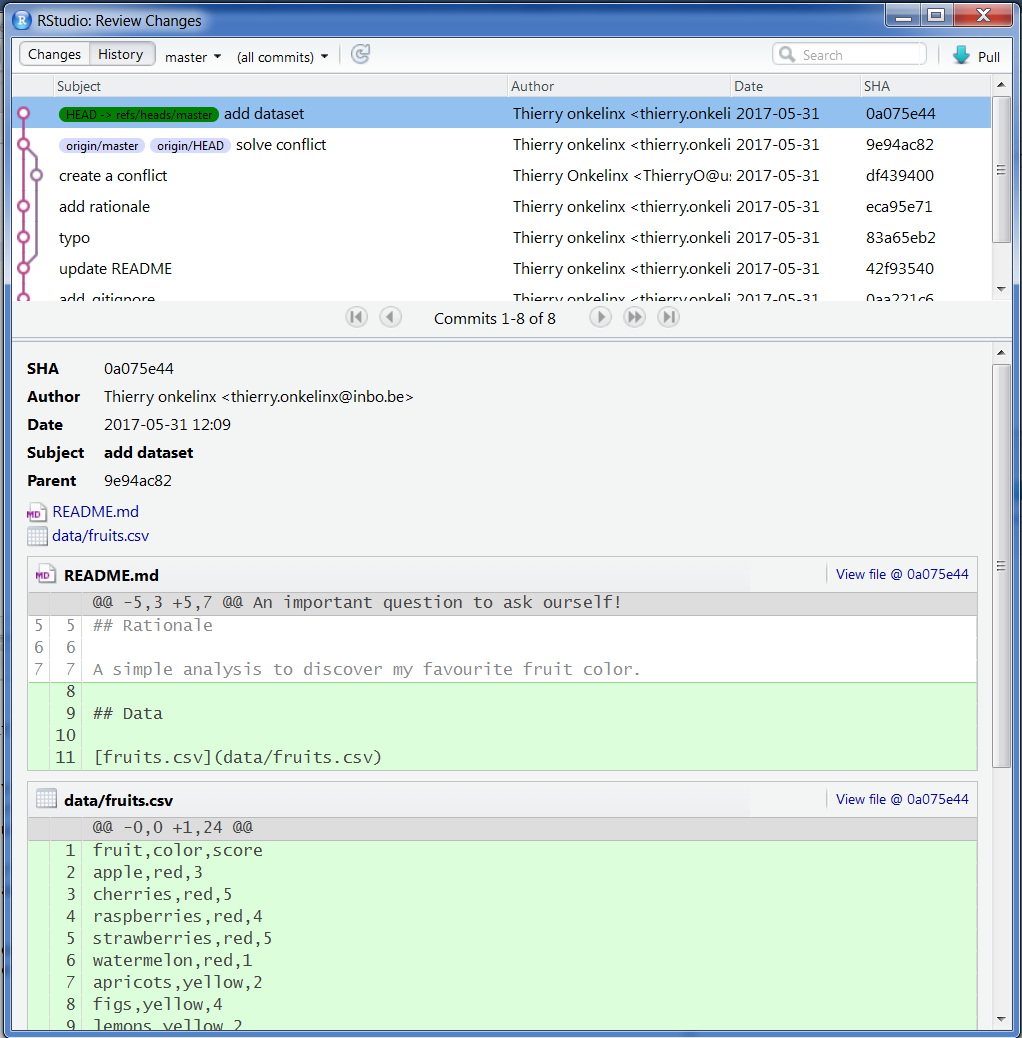
fruits.csv all’interno di /data (subdirectory)README.md (usando il path relativo), menzionando la funzione del filefruits.csv e le modifiche apportate al README.md) in un singolo messaggiio di commitRStudio provvede ad informarti circa lo status dei tuoi files
README.md file è stato cambiato (Modified)data/ è per il momento sconosciuto a git (Punto Interrogativo ?)
Sputando tutti e due li farà diventare pronti per il commit. Ricorda che data/fruits.csv diventa verde visto che viene Aggiunto. La corretta aggiunta dei files al passaggio di stage è segnalata dalla spunta blu ☑️ accanto al nome del file.

amend)Succede spesso che vengano committate linee di codice ma ci si dimentichi di altre o che quelle stesse necessitino una piccola revisione. Git provvede attraverso l’abilità amend modificando il precedente commit con gli adattamenti necessari.
fruits.csvCommit come sempre, ma spunta la casella amend previous commit (accanto al bottone Commit)Attenzione: non lo fare per commits che sono già stati pushati, altrimenti incorri in un conflitto!
Poi, accanto all bottone Commit, spunta l’opzione amend previous commit:

Uno dei vantaggi di usare uno strumento di verion control come Git, assumendo commits regolari, è poter avere la cronistoria commentata di tutto il lavoro sul progetto. E’ possibile infatti guardare l’History (la serie di commit) sia online che in locale su RStudio.
history, nel git paneNota la preseza di History due volte nella seguente immagine:
git pane (la history dei commits) ✔️
Clicca su ciascuno dei commits per vedere le modifiche apportate, tieni d’occhio in alto a sinistra il flusso dei commits.

E’ buona pratica tutte le volte che si lavora su codice proprio o altrui lavorare su branches a scadenza. Questo ti permette di sperimentare liberamente finchè non sei soddisfatto, senza però compromettere il master branch (il codice principale, dove è contenuta versione stabile del codice). Per “a scadenza” s’intendono modifiche sul codice di un progetto/analisi che hanno vita breve, cioè che auspicabilmente in un momento successivo possano essere riunite al branch principale (master) o scartate.
New branch symbol* (accanto al nome corrente del branch)originSync branch with remoteCreate*il simbolo New branch è questo: 
Assicurati che il nome del branch abbia senso rispetto ai cambiamenti che pianifichi di fare. E’ buona pratica adottare una sintassi standard per nomi di branch che vuole:
_ o - )In questo esempio decidiamo di chiamarlo: analysis-script.

Attenzione: Alcune versioni precedenti di RStudio non hanno la funzionalità di creare branch! In questo caso o aggiorni RStudio alla ultima versione o utilizzi la Shell per creare un nuovo branch.
Shellbranch da checkout git checkout -b analysis-scriptgit branchgit push -u origin analysis-script per attivare Push/Pull sul branchL’approccio con la Shell per creare un nuovo branch: 
Questo attiverà anche i bottoni pull and push. Da ora in poi si può committare liberamente sul branch seguendo il modus operandi visto finora.
Ricorda: Da ora in poi tutti i cambiamenti che farai saranno registrati sul nuovo branch, pertanto quando farai un commit e pusherai alla repo remota potrai vedere i rispettivi cambiamenti cambianto il branch anche su Github, cioè passando da master a analysis-script nella repo online.

Adesso possiamo lavorare sul nuovo branch e cominciare a cambiare o aggiungere files.
/srcCommit i cambiamenti al nuovo branchPush per mandare i cambiamenti a GitHubLa prima volta che è cambiato un branch si notano files che spariscon, non ti preoccupare, non hai perso niente, adesso ti chiederai cosa sia succeso a quei file. Git si prende cura di farti vedere solo quei files che sono rilevanti per quel branch attivo, Nel prossimo esercuzio vedremo questa proprietà più in dettaglio.
git pane (in alto a destra)master, (LOCAL BRANCHES) -> masteranalysis-script)Come nel nostro esempio, il nome del branch è analysis-script, il dropdown menù segnala che ci troviamo nel branch attivo, cioè analysis-script. Adesso cliccandoci vediamo tutti i branch correnti, nell’esempio due: master (il principale) e analysis-script il nostro dev. dev viene spesso usato come nome per developing branches. Clicchiamo su master.

RStudio fornisce le informazioni sullo switch di branch appena effettuato verso master segnalandoci:
analysis-script è avanti di 1 commit rispetto al master, quello dove siamo ritornati.master
:::warn
Attenzione: se qualcosa non torna riverifica che il lavoro che hai svolto aggiungendo files in /src sia effettivamente sul branch your-new-branch-name. :::
Quando sei soddisfatto del lavoro sul branch di sviluppo, allora è il momento di unire (merge) i cambiamenti dal branch analysis-script a master (che ricordiamo essere le versione stabile del codice). Assolutamente MAI unire i cambiamenti oin locale, piuttosto vai SEMPRE su GitHub nel branch online e effettua la Pull Request.
push (se non l’hai ancora fatto)pull request onlineGitHub verosimilmente ti suggerirà un bottone verde Compare & Pull request sulla pagine scontornato da un riquadro giallo. Se non lo vedi puoi comunque inizializzare una pull request direttamente da lì. Fare una Pull Request significa unire il branch di sviluppo col branch della versione stabile del codice ed è sostanzialmente il cuore di ogni contribuzione Open Source.

Nella finestra di dialogo riassumi in poche linee i cambiamenti apportati con la Pull request integrando le informazioni già inserite nel commit al branch di sviluppo. Successivamente clicca su Create pull request. Quello che stai facendo under the hood è chiedere il permesso al propietario della repo (te medesimo) di approvare ed unire i cambiamenti fatti dall’utente che ha creato la Pull Request (te medesimo).

Finchè lavori da solo puoi essere abbastanza sicuro dei cambiamenti che fai e puoi in automatico evitare di rivedere la PR. Del resto controllore concide con controllante. Tuttavia questo può essere un buon momento per richiedere il controllo di qualcun’altro e stabilire dei check automatici dopo che il terzo soggetto che controlla ha effettivamente controllato (automated checks).
Pull request.
masterPer il momento i tuoi cambiamenti sono integrati sul master online (solo su GitHub), ma non in locale (sul branch master del tuo progetto/analisi) Allora a questo punto devi aggionare il tuo master locale:
master (operazione vista prima, da Git pane)Pullgit branch -d analysis-script
Finora hai imparato le principali operazioni per fare un uso personale, efficace e consapevole di Git con GitHub. Adesso possiamo fare un salto in avanti e creare un ambiente di collaborazione.
All’indirizzo della tua repo, in particolare nel pane Settings, nella colonna sinistra appare Collaborators. Previa richiesta di login è possibile invitare collaboratori e amministrare i tuoi diritti e quelli dei tuoi collaboratori.

Qunado sei invitato a collaborare ti è richiesto di accettare l’invito Accept invitation per cominciare a lavorare sulla repo.

Le issues sono comunemente utilizzate per molteplici scopi: allertare un collega di un bug sul codice, proporre novità o discutere di temi specifici dell’analisi. Tuttavia recentemente GitHub ha deciso di assegnare ad ogni azione un suo preciso posto, standardizzado così l’allocazione delle risorse del progetto. E’ anche vero che la buona pratica di mettere le risorse dove è giusto che stiano lascia spazio all’uso comune che i developers fanno degli spazi prima che i cambiamenti ci fossero, per questa ragione le issues raccolgono in sè anche contenuti che non hanno esattamente a che fare con problemi, piuttosto con soluzioni come le Feature Request (FR) o discussioni. In particolare i cambiamenti riguardano:
issues rimangono esattamente dove erano, ma per loro è possibile scrivere un template (blog post) che faccia in modo di facilitare sia la compilazione dell’utente (reprex) che la ricezione del problema del maintainer. Per abilitare e modificare i template per issues (ed altri) è Settings > Options > Features. Le issues ricorpono il ruolo di bug e di Feature Request.Discussion, attivabile spuntando la cassella al medesimo percorso dei templates. Tuttavia l’adozione non è ancora largamente diffusa quindi spesso le stesse discussioni finiscono dentro le issues.README.md o dedicare un sito al progetto con la documentazione da attaccare alla repo (molto diffuso per i pacchetti).Le
Attenzione: Ogni developer può includere le proprie linee guida su come e dove contribuire (o sottoforma di bug report, di feature request o di PR), alla repo in un foglio markdown nominato CONDUCT.md dove è tenuto anche a specificare i toni e i termini a cui la discussione si deve attenere (tema molto caro per gli autori americani). Occorre anche ricordare che le linee guida della “buona contribuzione” sono in continua evoluzione e specifiche di ogni linguaggio e di ogni comunità attorno al linguaggio, per questi motivi è una buona mossa adottare le buone pratiche promosse dai maggiori contributori.
issue onlinelabelissue cosicchè se ne occupi!Se non c’è coinvolgimento di codice nella risoluzione del problema (issue) sollevato da un utente allora questo pul essere completamente svolto online da GitHub tramite la sezione dedicata:
pull request e assegnala ad un collaboratoremaster) il cambiamento al master branchIn questa sezione ogni singolo passo fatto finora viene messo insieme simulando una collaborazione per un progetto. I semplici passi proposti standardizzano e guidano un modus operandi sicuro, efficiente, efficace e in linea coi tempi per affrontare progetti in ambienti open source o meno data la stack di tecnlogie che abbiamo a disposizione.
Attenzione: Si lavora SEMPRE in locale e poi si fa merge dei branch online. Ripeti questa cantilena per il numero di volte che vuoi fare un cambiamento.
Riassumendo tutto, ecco la sequenza di operazioni affrontate nelle sezioni precedenti che compongono il naturale sviluppo di un software (anche su R):
clone la repo in locale sul tuo computerbranch in localeCommit del cambiamentoPush del branch alla repo remota (GitHub online)Pull requestPull request se ti soddisfa.branch scadutoPullGli steps riassunti prima forniscono un workflow generale di come si contribuisce ad una repository su GitHub secondo le sue stesse linee guida. Tuttavia, quando si lavora ad un progetto, non è detto che le cose siano state messe in piedi esattamente come abbiamo fatto noi; per questo motivo ho composto un uno spazio separato con un workflow che auspicabilmente copre alcuni scenari non visti nei semplici passi visti prima.
Quando ti ritieni soddisfatto dello stato del tuo progetto/analisi, allora puoi scegliere di rilasciarlo con un Release. I Release sono dei checkpoints delle versioni del codice che aiutano in primis te a tenere traccia delle pietre miliari raggiunte nello sviluppo del codice e in secundis per gli utenti che auspicabilmente usufruiscono del tuo codice e possono scegliere quale release utilizzare (ed evitare, per esempio, problemi di compatibilità). I release possono coinvolgere:
Dato che il release non è una questione di sostanza, sebbene utilissimo, ti reindirizzo verso un tutorial dalla documentazione originale di GitHub, verso un altro se l’interesse è quello di rilasciare una versione di un pacchetto.
master branch.master branch, mai dal dev (a meno di accordi particolari con il manutentore).branch.pull request di qualcun’altro senza il consenso degli altri.branch scaduti (in gergo tecnico, se lo fai crei debito tecnico)Che Git sia con te
A work by Niccolò Salvini
niccolo.salvini27@gmail.com
Made with in Florence